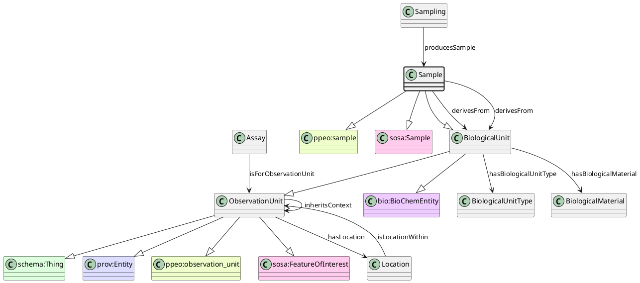
Sample¶
https://schema.plantphenomics.org.au/Sample
A BiologicalUnit that has been created from an existing BiologicalUnit through a Sampling assay.

Superclasses¶
- http://purl.org/ppeo/PPEO.owl#sample
- https://www.w3.org/ns/sosa/Sample
- https://schema.plantphenomics.org.au/BiologicalUnit
- https://schema.plantphenomics.org.au/ObservationUnit
- https://schema.org/Thing
- http://www.w3.org/ns/prov#Entity
- http://purl.org/ppeo/PPEO.owl#observation_unit
- https://www.w3.org/ns/sosa/FeatureOfInterest
- https://bioschemas.org/BioChemEntity
Properties¶
- appn:Sampling appn:producesSample appn:Sample
- Identifies the Sample produced by a Sampling assay.
- appn:Sample appn:derivesFrom appn:BiologicalUnit
- Identifies the BiologicalUnit from which a Sample was sampled.
- appn:BiologicalUnit appn:hasBiologicalUnitType appn:BiologicalUnitType
- Links a BiologicalUnit to its type.
- appn:Sample appn:derivesFrom appn:BiologicalUnit
- Identifies the BiologicalUnit from which a Sample was sampled.
- appn:BiologicalUnit appn:hasBiologicalMaterial appn:BiologicalMaterial
- Identifies the BiologicalMaterial for a BiologicalUnit.
- appn:Assay appn:isForObservationUnit appn:ObservationUnit
- Relates an Assay to an ObservationUnit for which it is carried out. Note that when the Assay is an Observation, the model should infer a schema:observationAbout property from isForObservationUnit.
- appn:ObservationUnit appn:inheritsContext appn:ObservationUnit
- Indicates an ObservationUnit should be considered to inherit values for Variables from another ObservationUnit. Examples include a plant inheriting environmental variables from a pot, growth cabinet or field or a leaf inheriting environmental and developmental properties from a plant.
- appn:ObservationUnit appn:hasLocation appn:Location
- Specifies the location for an ObservationUnit.
- appn:Location appn:isLocationWithin appn:ObservationUnit
- Specifies that a location is a position within an ObservationUnit.